 |
Tutti i Download delle mie applicazioni
migliori
Cerchi il codice sorgente per i miei progetti open source?
Scrivimi qui
(Febbraio 2022)
L'applicazione gestisce le Assemblee condominiali, stilando on-line i vari
verbali relativi ad ogni ordine del giorno:
- Inserimeno nuovo condominio
- Inserimento di unita immobiliari del condominio. (E' previsto anche una
importazione automatica dell'intero condominio da Foglio Excel)
- Creazione delle convocazioni e relativi Ordini del giorno
- Stampa Convocazioni e formazione di Email-List da inviare le convocazione
per email.
- Gestione delle presenze in Assemblea, con controllo millesimi in tempo
reale, controllo numero deleghe inserite, Votazione di ogni ordine del
giorno, con scrittura verbale recante:
1) Numero presenti ed elenco partecipanti e delegati
2) Elenco votazioni e loro millesimi
3) valutazione totale della votazione.
Gestione Assemblea Condominiale
L'applicazione gestisce le Assemblee condominiali, stilando on-line i vari
verbali relativi ad ogni ordine del giorno:
- Inserimeno nuovo condominio
- Inserimento di unita immobiliari del condominio. (E' previsto anche una
importazione automatica dell'intero condominio da Foglio Excel)
- Creazione delle convocazioni e relativi Ordini del giorno
- Stampa Convocazioni e formazione di Email-List da inviare le
convocazione per email.
- Gestione delle presenze in Assemblea, con controllo millesimi in tempo
reale, controllo numero deleghe inserite, Votazione di ogni ordine del
giorno, con scrittura verbale recante:
- 1) Numero presenti ed elenco partecipanti e delegati
- 2) Elenco votazioni e loro millesimi
- 3) valutazione totale della votazione.
Video 1 - Inserimento
Anagrafica Condominio e Inquilini
Video 2 - Convocazione
Assemblea e Stampe
Video 3 - Gestione Assemblea -
Verbale
Votazione per la selezione, tra tante offerte di preventivo o proposte, del
preventivo migliore - unico vincitore
Video 4 - unico vincitore
Il download da scaricare qui Download Applicazione-Setup zippata
.
Versione demo fino a 10 condomìni e n. 10 condòmini
|
|
Preleva il primo frame da un file MP4 e lo salva in un file Jpg. Il programma prevede l'elaborazione di un solo MP4 oppure una serie di file mp4 inclusi in una directory. Utilizza un programma esterno ffmpeg.exe.
Il file zippato contiene sia i codici vb6 originali che l'eseguibile insieme a tre programmi esterni che servono per l'estrazione del fotogramma. La procedura necessita del controllo VLC che si ottiene scaricando VLC.exe dal sito Internet
Altro programma che converte i file BMP in Jpg creato utilizzando un sorgente fornito da Claudio Gucchierato.
|
|
-
(LUGLIO 2024) Il compito della procedura e' come scopo, trovare se ci sono erroi nel codice da elaborare. Gli errori comuni sono una mancata chiusura di una "IF"
o una mancata o doppio inserimento di una "}" nel codice HTML.
Questo succede quando il codice è lungo e complesso.
La procedura identa il codice HTML /
Visual Basic 6 e Visual Studio .NET oppure numera le righe ed elabora i documenti per vedere se i tag di apertura e quelli di chiusura sono presenti.
Nel caso in cui l'elaborazione trova la mancanza di uno o piu chiusure, comunica sullo stesso log prodotto che vi sono errori da ricercare.
A questo punto, nel caso di errore, si troverà la soluzione del problema, seguendo le linee di blocco create.
E anche possibile, non inserire le linee di blocco, per avere un testo solamente identato o un testo con le righe numerate
Prova applicazione ON LINE
Si seleziona la directory e i file che debbono essere
identati, cliccando una sola volta nella listbox
Questa TAB mostra i parametri di stampa modificabili, per allineare i vari tag HTML / ASP
in un punto desiderato. Ogni tag numerato corrisponde ad uno dei tanti TAG Html . Una
volta corretti i dati si dovra' premere il pulsante Salva Default. Se invece vorrai
ripristinare i valori di default iniziali, bastera' premere sul pulsante Ripristina
Default.
Per effettuare una prova di stampa con gli identificativi dei TAG stampati e poter poi
modificare i valori di default, spuntare il check TEST NUMERATO (con tag identificativi) e
premere il pulsante IDENTA file HTML,
File di prova con i tag di selezione stampa default
Tolta la spunta sul check Test numerato ... la stampa avra' questo formato. Il nuovo file
verra creato nella stessa directory con lo stesso nome, ma con estenzione "NEW.TXT"
Il download da scaricare qui
Eseguibile Zippato, .
|
Prova applicazione ON LINE
|
Genera Form e Progetti in Visual Basic 6 o in Visual studio .NET (2020)
L'applicazione legge da un database di Access i dati relativi alle tabelle, campi, Report e
da questi dati può creare un nuovo progetto scritto in Visual Basic 6 o Visual studio.net.
A livello di progetto verranno inseriti tutte le librerie, ocx e dll necessari al
funzionamento immediato del progetto, mentre a livello di Form, verra' inserito un menu
completo che comprende Inserimento, Modifica, ricerca, visualizza dati in una griglia e
Stampa del record o Intero Recordset. Vengono proposti 4 pulsanti di spostamento dell'intero
Recordset in alto a destra del Form.
Lanciata l'applicazione apparira' un form che chiedera' la directory ed il database mdb.
Questa fase è ricorsiva in quanto il progetto creato potra' essere richiamato di volta in
volta.
Ogni progetto avra' un nome differente l'uno dall'altro.
L'applicazione legge da un database di Access i dati relativi alle tabelle, campi, Report
e da questi dati può creare un nuovo progetto scritto in Visual Basic 6 o Visual
studio.net.
A livello di progetto verranno inseriti tutte le librerie, ocx e dll necessari al
funzionamento immediato del progetto, mentre a livello di Form, verra' inserito un menu
completo che comprende Inserimento, Modifica, ricerca, visualizza dati in una griglia e
Stampa del record o Intero Recordset. Vengono proposti 4 pulsanti di spostamento
dell'intero Recordset in alto a destra del Form.
Lanciata l'applicazione apparira' un form che chiedera' la directory ed il database mdb.
Questa fase è ricorsiva in quanto il progetto creato potra' essere richiamato di volta in
volta. Ogni progetto avra' un nome differente l'uno dall'altro.
Lanciata l'applicazione apparira' un form che chiedera' la directory ed il
database mdb. Questa fase è ricorsiva in quanto il progetto creato potra' essere
richiamato di volta in volta. Ogni progetto avra' un nome differente l'uno
dall'altro.
Selezionato il database, vengono lette tutte le tabelle e query. Le tabelle vengono
visualizzate al centro. Supponiamo che dobbiamo ora creare un form prendendo i dati da
una tabella: Si clicca sulla tabella ed appariranno sulla destra del form tutti i campi.
Selezionati i campi si deve premere il pulsante INSERISCI I CAMPI.
Selezionati i campi si deve premere il pulsante INSERISCI I CAMPI.
La procedura propone la scelta su 4 tipi di form:
1) Form Semplice con l'elenco dei campi selezionati
2) Form con i dati ed una griglia sottostante da poter scorrere piu velocemente il
recordset
3) Un form con i dati e sotto una griglia relazionata ad un altro recordset, (del tipo
Uno a Molti)
4) Form composto da due griglie relazionate (Uno a Molti)
Una volta ultimati tutti gli inserimenti, si protra' anche generare un nuovo progetto
scritto in Vb6 o Vb.Net, tenendo presente tutte le egole che il doppio linguaggio
necessita' per il suo funzionamento
>
Tab Visualizza dati Progetto
In questa sezione verranno visualizzati tutti i dati per la costruzione dei
form.
La procedura prevede anche di modificare il tipo di visualizzazione per ogni singolo
campo e visualizzare un elenco agganciato ad un altro recordset e generare una lista o
un elenco a discesa.
Cliccando infatti sulla griglia in corrispondenza del record da modificare si
dovra'nno inserire i valori per le roprieta' DataRow, BoundColumn, ListFields. Una
volta inseriti i valori richiesti si deve salvare ad ogni Dbcombo inserito
Per poter verificare poi l'esattezza dei dati inseriti per il DbCombo, si selezioni il
bottone TEST per
la scrittura del progetto in visual basic 6
Da questa procedura si potranno anche testare i form in Visual Studio.net premendo il
bottone PROVA VB.NET 2009
COMPILAZIONE PROGETTO IN VISUAL BASIC 6
Dal menu Progetto selezionare la voce Creazione progetto VB6 ->Genera intero progetto
La procedura gestisce ora la parte relativa alla tipologia di 4 tipi di database
- Database Oracle
- Database Access
- Database SQL server
- Database MySql
In questa versione viene gestito solo il database Access, mentre la versione a
pagamento, vengono gestiti tutti gli altri tipi di Database
Viene proposto di selezionare tutti i form da generare oppure singoli form.
selezionando il menu Crea, la procedura genera il progetto completo dopo aver
selezionato una directory del progetto stesso.
COMPILAZIONE PROGETTO IN VISUAL STUDIO .NET
Dal menu Progetto selezionare la voce Creazione progetto Creazione progetto in Visual
studio 2008 ->Genera progetto in Vb.net 2008. Apparira' una commondialog che richiede
solo la creazione di una directory dove generare il progetto. Il nome del progetto è
sempre "PROGETTO.vbproj, per tutti i progetti in VB.net
Appare questo form con (al centro) tutti i files da generare, nelle quattro tipologie.
Sulla sinistra invece ci sono i file Picture di supporto e a destra le varie opzioni
da selezionare. ( Non vengono gestite pero'
da questa versione ma nelle versioni a pagamento)
Per generare quindi il progetto in vb.net si prema il bottone Genera
Il download da scaricare qui Eseguibile Zippato .
|
|
Chitarra.Exe lavora su MDB Access. Mostra gli accordi e scale per chitarra
Procedura ultimata a Maggio 2020 durante il corona Virus...
La procedura mostra graficamente le posizioni degli accordi per suonare la chitarra.
Comprende tutte le note e 50 tonalita'
Vengono visualizzate le scale e tablature in 13 posizioni per ogni singola nota e singola
tonalita'
in alternativa alla procedura di puo' visualizzare gli accordi e le scale sul sito
www.lavarosso.com/musica
E anche possibile sul sito scaricarsi i PDF riepilogativi nota per nota.
|
|
ExportAsp.Exe lavora su MDB Access. Preleva tabelle e campi e crea una procedura ASP di
inserimento modifica e ricerca .
23/01/2019 - La procedura preleva tutti i dati (tabelle e campi, tipo di campi) da un
database ACCESS e scrive una procedura per ogni tabella in ASP per la gestione dei dati in
remoto.
Funziona cosi:
1. Scegli un database Access
2. Selezioni se la procedura deve avere una login e password. Nel form scegli il colore
della griglia, il nome della pagina iniziale , il nome dell'autore ed il titolo applicazione
3. Selezioni i campi di ricerca in ogni tabella
4. Generi il codice html/asp.
La pagina iniziale è una Index.html con un frameset che visualizza:
• in testa il nome applicazione e nome programmatore
• A sinistra l'elenco delle tabelle (e per ogni tabella i vari riferimento a INSERIMENTO –
MODIFICA – RICERCA
• A destra invece Ciò che viene selezionato (lista – griglia – modifica e ricerca.
• Le griglie sono colorate col colore selezionato in precedenza
23/01/2019 - La procedura preleva tutti i dati (tabelle e campi, tipo di campi) da un
database ACCESS e scrive una procedura per ogni tabella in ASP per la gestione dei dati in
remoto.
Funziona cosi:
1. Scegli un database Access
2. Selezioni se la procedura deve avere una login e password. Nel form scegli il colore
della griglia, il nome della pagina iniziale , il nome dell'autore ed il titolo
applicazione
3. Selezioni i campi di ricerca in ogni tabella
4. Generi il codice html/asp.
La pagina iniziale è una Index.html con un frameset che visualizza:
• in testa il nome applicazione e nome programmatore
• A sinistra l'elenco delle tabelle (e per ogni tabella i vari riferimento a INSERIMENTO –
MODIFICA – RICERCA
• A destra invece Ciò che viene selezionato (lista – griglia – modifica e ricerca.
• Le griglie sono colorate col colore selezionato in precedenza
Me lo puoi testare per favore con un database Access? E mi dici poi il tuo commento?
Il setup puoi scaricare qui
SetupExportASP.zip. Il contenuto del file è la cartella eseguibile "BIN"
con tutti i file necessari a Visual Studio 2008 a far partire l'applicazione.
Ricerca Database "Access MDB"
Selezione Pagina di Login o solo di Avvio
Settaggio Procedura Autore, Colori, titolo
Selezione Indici
di ricerca
Scrittura Procedura in HTML e ASP
ISTRUZIONI:
- Estrarre i file contenuti nel file zip creando una nuova cartella. Occorre avere su
questa cartella i DIRITTI DI AMMINISTRATORE in scrittura e
lettura
- Entrare nella nuova cartella e cliccare su ExportASP.exe e se non avete le librerie
verranno scaricate automaticamente da Internet. Attendere il termine del download. Si
consiglia una volta terminato il download di spegnere e riaccendere il PC.
- Rilanciare il programma ExportASP.exe.
Ho messo due directory di utility :
- WebMatrix.exe dove potete installare webMatrix gratuito della
Microsoft
- DotNetFull_4.5 dove all'interno si trova il file di aggiornamento a
Net Framework 4.5 nel caso doveste installare la procedura non collegati ad Internet
ATTENZIONE la cartella deve avere i permessi in scrittura
e modifica, per cui prima di far partire l'applicazione concedere i privilegi massimi da
Amministratore
|
|
|
Procedura inVisul Studio .NET - Utility molto interessante per i programmatori:
Contiene le seguenti procedure:
- Componi
- Rename
- Crea Report
- Pulizia Progetto Vb6 o VB.NET
- Snap
- Confronta 2 files
- Stampa contenuto Directory
- Pulizia Form da Commenti (per Vb6 o VB.NET)
Componi
19/02/2019 - La procedura scritta in VB6, serve come utility al programmatore che deve
trasformare le stringhe in codice html / asp
Esempio: ciao & "ciao" & "" .... la traduce in
Print #1, "ciao & " & chr(34) & "ciao" & chr(34) & chr(34) & chr(34)
oppure in
"Response.write("ciao & " & chr(34) & "ciao" & chr(34)
& chr(34) & chr(34) ) ect ...
Componi - Per la creazione
di nuove stringhe per Asp o HTML
Rename - Rinomina file singoli o gruppi di files
Crea Report - Genera Report da un Database di Access
 Pulizia all'interno di un directory contentente un progetto Vb6 o
VB.NET. Toglie tutti i files che non servono al funzionamento del progetto stesso.
SNAP - Identazione Ccdice Vb6 o HTML
Confronto differenze tra 2 file

Scrive in formato HTML il contenuto della directory, con la possibilita' di inserire tag
appropriati
Procedura per la cancellazione dei commenti nelle procedure VB da file in
formato Vb6 o Vb.NET
ISTRUZIONI:
- Estrarre i file contenuti nel file zip creando una nuova cartella. Occorre avere su questa cartella i
DIRITTI DI AMMINISTRATORE in scrittura e lettura
ATTENZIONE la cartella deve avere i permessi in scrittura e
modifica, per cui prima di far partire l'applicazione concedere i privilegi massimi da Amministratore
|
|
Tethering - Collega il PC col cellulare
Questo tutorial spiega nei minimi particolari come attivare la wi-fi al proprio computer attraverso la wi-fi del
ns. cellulare
Questo tutorial spiega nei minimi particolari come attivare la wi-fi al proprio computer attraverso la wi-fi
del ns. cellulare

Aprire le impostazioni del cellulare selezionando il simbolo dell'ingranaggio
Selezionare Commessioni ed Utilizzo Dati per disattivare Risparmio dati (se è selezionato)
Se risparmio dati fosse attivato, clicca per disattivarlo
Disattivato OK !
Connettere il pc e il cellulare tramite il cavetto di ricarica del cellulare Clicca su Router WI-FI e
Tethering
A questo punto cliccare su router Wi-fi e Tethering
Attivare la modalita :
Router Wi-Fi
Tethering USB
|
|
Esercizi musicali su Chiave di basso e di Violino
La procedura testa la vostra abilita' nel riconosscere le note in chiave di basso e di Violino
|
|
Confronto su 2 file di testo La procedura mette a confronto due file di testo scorrendo riga per riga di un
file Master e ne vede inesattezze sul file secondario
|
|
Agenda appuntamenti - Crea calendario
Applicazione Calendario
Inserite le anagrafiche la procedura gestisce giornalmente un avviso di ricorrenze ed appuntamenti
La procedura Deve essere avviata nel menu Windows "Esecuzione automatica"
In fase di caricamento, verra' visualizzata una pagina HTML contenente i vari appuntamenti della giornata, i santi
del giorno e gli eventuali onomastici da festeggiare
|
|
Crea Report in formato TXT e HTML prelevando i dati da una tabella di ACCESS 15/03/2021
La procedura crea un programma sia in Visual Basic 6 che in Visual Studio Net, per la stampa report relativi a
tabelle selezionate da un database di Access.
Selezionando una tabella ed inserendo i campi da visualizzare nel report CreaReport importa il nome dei campi, il
tipo e la lunghezza del campo, con possibilita' di modifica di modificare la lunghezza del campo sul report.
Crea Report creera' un progetto intero in Visual Basic 6 o Visaul Studio .Net per la stampa in formato testo o in
formato HTML, con possibilita' di modificare sia l'indice che adattare la lunghezza dei campi al report stesso.
Il download da scaricare qui Eseguibile Zippato,
.
La procedura e' completamente commentata in ogni suo campo, comando, tabella per cui non necessita di
manuale. Visualizza HELP
Crea Report: Si seleziona il Database, la tabella, i campi e si inseriscono nel progetto
Nel caso in cui il nome dei campi contenessero uno spazio verra' comunicato un errore e se si vuole proseguire
si dovra' accedere al database e togliere dal nome del campo lo spazio o sstituirlo con un "_"
Elenco dei campi relativi ad uno dei tanti prospetti dove si possono(devono) correggere i valori relativi alla
lunghezza dei campi da stampare
Elenco dei report con i relativi filtri (WHERE) e selezione degli Indici
Query relativa ad ogni report
Una volta eseguito il programma per la creazione del report, la provedura visualizzera' la directory dove ha
creato il file sorgente. Si lancia il file ProgettoStampe.vbp e si entrera' nella compilazione
dell'eseguibile.
Avviato il programma viene lanciato il file di Menu che comprende i vari report
Ogni report è corredato dalla seguente maschera nella quale si potra' modificare il titolo del report e query
(attenzione che il codice sorgente fara' riferimento alla query originale per cui, se si modifica
sostanzialmente la query esposta, si dovra' ragionare dentro il codice per apportare le modifiche del
caso.
Selezionando il menu "modifica lunghezza campi" verra' visualizzato il pannello di controllo relativo alla
lunghezza dei campi, andando poi a modificare il report
Stampa del prospetto in formato TXT. Si dovra ovviamante selezionare il carattere Courier per allineare i campi
di testo
Stampa del prospetto in HTML. In pratica i valori del prospetto vengono letti dal prospetto TXT precedente, per
cui i valori non vengono riletti dalla tabella del database




 Prima di selezionare il bottone VB.NET per la
compilazione di una procedura in visual studio, appare il seguente messaggio:
NEW 19/03/2021 - Crea e genera un progetto completo in VB.NET
Attenzione, prima di cliccare sulla creazione progetto, controlla sul campo LUNGO sia diverso da 0 o non sia
valorizzato
La procedura avverte di controllare ogni campo della griglia il valore LUNGO perchè
da questo valore si costruira' il prospetto.
Il campo LUNGO da controllare. Nel caso in cui nonostante l'avvertimento si proseguira' a generare la
procedura, il programma mettera' come valore di default "10" a tutti i campi a ZERO

La procedura per la creazione del programma prosegue con la copia dei file e generera' tutti i programmi
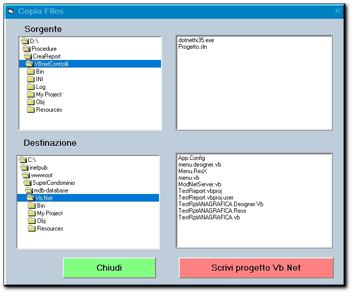
necessari alla costruzione dei form che genereranno i relativi prospetti in formato HTML o TXT. ( si dovra'
selezionare solamente la directory di destinazione e premere il pulsante SCRIVI progetto in VB.Net e verra
visualizzato dopo l'elavorazione la directory dove sono stati creati i file di progetto
Creazione File HTML e ASP
Genera una pagina (ASP e HTML) col l'utilizzo di librerie di Google che vengono utilizzate pe la ricerca,
nella griglia di una qualsiasi stringa.
Si dovranno scegliere il percorso del file dove verra' generato, la path del "ServerPath" di IIS dove il file
Asp dovra' posizionarsi e premere OK e verra' generato un file tipo questo :
Pagina ASP
Genera una pagina ASP dinamica ed impaginata con il numero di righe che potranno essere selezionate
dall'utente, con i pulsanti di scorrimento pagina ed un form di ricerca ed una pagina HTML che conterra' tutti
i record ma senza tasti di scorrimento o ricerca. La comboBox contiene tutti i nomi dei campi sui quali
sara' possibile una eventuale ricerca. selezionando un campo ..es. Nominativo, nella pagina verra' ricercato
il Nominativo. Se viene trovato sara' visualizzato nell'apposita griglia, altrimenti verra' visualizzato
messaggio di Errore, Record non trovato
questo è la pagina ASP con i tasti di scorrimento e il form di ricerca
Pagina HTML con tutti i record della tabella. A fianco di ogni record, nella prima colonna c'e' un contatore
progressivo di riga. Con questo sistema sara' evidente il conteggio dei record contenuti nella tabella
|
|
Programma di un Piano DIETA (04/2021)
L'applicazione crea un programma di dieta mirato a DUE persone della famiglia. Dieta.exe lavora su un database
con:
tabella Alimenti (per ogni alimento viene riportato il suo valore calorico
tabella Piatti che raggruppano gli alimenti contenuti nella ricetta
tabella Programma che cura la gestione settimanale - mensile - annuale del programma di dieta
|
|
Programma Dimensionamento form e Controlli a seconda del video in uso (06/2024)
Se un programma viene scritto per una postazione con una certa risoluzione e si vuole trasportare
l'applicazione su di un'altra postazione di differente risoluzione, la procedura riposiziona il form ed i
controlli in essa contenuti, rispettando le proporzioni in lunghezza, altezza , posizionamento (top e left) a
seconda
l'ampiezza del form. Inoltre è possibile, una volta fissata la grandezza del form, salvare il form stesso con le
caratteristiche
dei controlli modificati
Questo e il form visualizzato con una risoluzione 1920 x 1080, se passimo poi la procedura su di un portatile
vedremo la stessa immagine parzialmente in quanto alcune parti uscirebbero dallo schermo
Pertanto questa procedura nella Form_Resize effettuerà alcune operazioni per cui modificare in proporzione allo schermo
tutte le posizioni dei controlli e le loro dimensioni.
Per avere poi un Form sorgente, con le posizioni modificate, si clicchi due volte sul form e verrà creato un altro form identico
nella directory salvataggio dove verrà riportato il codice e le caratteristiche del form modificato.
Log di scrittura e lettura dei controlli
- Prima riga: Conteggio dei controlli a video
- Altezza Form
- larghezza Form
- Nome Controllo, Posizione left, top, Altezza e larghezza del controllo
|
|

|
 |

|
|